❤️ssm房屋租赁系统求租合同Vue
一、环境要求
jdk8
node v12.18.3
npm 6.14.6
maven 3.6.0
tomcat8.5
mysql 5.7

二、导入sql,本文用的是datagrip2023
1、新建数据库

2、导入sql

3、数据库如下

三、导入项目
file->open->项目地址

选择Maven project

点击Trust Project

四、maven配置
配置好maven后,执行clean和install命令。

五、tomcat配置


六、启动项目
后台
http://localhost:8080/项目名称/admin/dist
http://localhost:8080/ssml53w4/admin/dist/#/login

前台
http://localhost:8080/ssml53w4/front/pages/login/login.html
http://localhost:8080/ssml53w4/front/index.html
七、前端启动和编译
在idea里找到webapp下的admin文件夹,终端命令启动

npm install,下载依赖
npm run dev,启动服务
npm run build,编译
八、本地部署war包

war包 War包一般是在进行Web开发时,通常是一个网站 Project 下的所有源码的集合,里面包含前台 HTML/CSS/JS 的代码,也包含 Java 的代码。 当开发人员在自己的开发机器上调试所有代码并通过后,为了交给测试人员测试和未来进行产品发布,都需要将开发人员的源码打包成 War 进行发布。 War 包可以放在 Tomcat 下的 webapps 或者 word 目录下,随着 tomcat 服务器的启动,它可以自动被解压 tomcat服务器 Tomcat 服务器是一个免费的开放源代码的 Web 应用服务器,属于轻量级应用服务器,在中小型系统和并发访问用户不是很多的场合下被普遍使用,是开发和调试 JSP 程序的首选。 Tomcat 和 IIS 等 Web 服务器一样,具有处理 HTML 页面的功能,另外它还是一个 Servlet 和 JSP 容器,独立的 Servlet 容器是 Tomcat 的默认模式。 如何部署 首先将打包好的 war 包放在 tomcat 目录下的 webapps 里,如下图所示 
启动tomcat(双击 bin 目录下的 startup.bat)

tomcat运行如下图所示(注意这个窗口要一直开着,否则服务会停止)

在这个过程中,war已经自动被解压,如下图所示
最后打开浏览器,输入网址 http://localhost:8080/ssml53w4/admin/dist/#/login(8080是我的端口号,这个要换成你的端口号),然后就可以查看你做的项目效果啦

九、功能截图
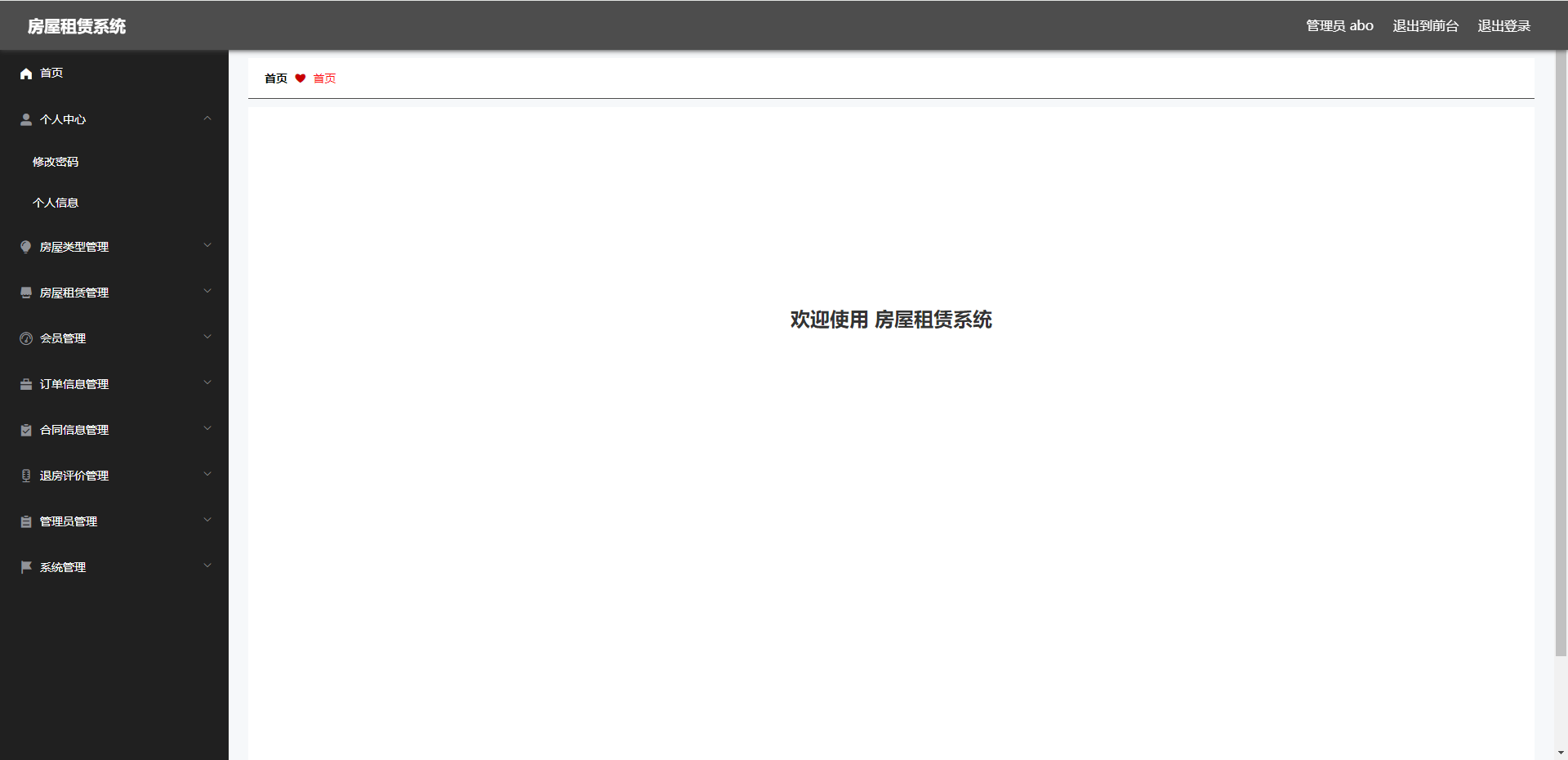
1、管理员登录












2、退出到前台






